సహజ వాయువు
సహజ వాయువు వాయు స్థితిలో ఉండే ఒక శిలాజ ఇంధనం పేరు. ఇది ఎక్కువగా మీథేన్ వాయువును కలిగి ఉంటుంది. కానీ తక్కువ పరిమాణంలో ఈథేన్, ప్రోపేన్, బ్యూటేన్ పెంటేన్ మొదలైన ఇతర వాయువులు కూడా ఉంటాయి. భార హైడ్రో కార్బన్ లనూ,కార్బన్ డయాక్సైడ్, నైట్రోజెన్, హీలియం, హైడ్రోజన్ సల్ఫైడ్ మొదలైన వాటిని ప్రజావసరాలకు వాడే ముందే తొలగిస్తారు..[1]. ఈ సహజ వాయువులు నూనె క్షేత్రాలలో గాని లేదా వేరుగా వాయు క్షేత్రాలలో మరియు బొగ్గు గనుల లోతు ప్రాంతాలలో కనిపిస్తాయి. ఇదే వాయువు జీవవ్యర్థాల నుంచి తయారైతే దానిని బయోగ్యాస్ అని అంటారు. ఇది మామూలుగా డ్రైనేజీ వ్యర్థాలు, పశువుల పేడ మొదలైనవాటి నుండి తయారవుతుంది.
ఇతర ఇంధన వనరులైన విద్యుచ్చక్తి మొదలైన వాటితో పోల్చి చెప్పేటపుడు దీన్ని సాధారణంగా గ్యాస్ అని అని పిలుస్తారు. దీన్ని ఇంధనంగా ఉపయోగించడానికి ముందు సుదీర్ఘమైన శుద్ధి ప్రక్రియ ద్వారా మీథేన్ తప్ప మిగతా పదార్థాలన్నింటినీ తొలగిస్తారు. ఈ శుద్ధి ద్వారా వచ్చే ఉప ఉత్పత్తులు ఈథేన్, బ్యూటేన్, పెంటేన్, హైడ్రో కార్బన్ లు, సల్ఫర్, హీలియం, నత్రజని మొదలైనవి.

శక్తి నిల్వలు, గణాంకాలు మరియు ధర
సహజ వాయువు పరిమాణాన్ని ఘనపు మీటర్లలో కొలుస్తారు. సాధారణంగా ఒక ఘనపు మీటర్ సహజ వాయువు "స్థూల జ్వలన తాపం" సుమారు 39 మెగా జౌల్లు (అనగా 10.8 కిలోవాట్ గంటలు-kWh) ఉంటుంది. ఒక ఘనపు అడుగు సహజవాయువులో ఇది 1,028 బ్రిటిష్ థర్మల్ యూనిట్లు అవుతుంది. వాయువు నాణ్యతను బట్టి, అందులో ఉండే నీటి శాతం బట్టీ ఈ విలువ మారుతూ ఉంటుంది.[2] దీని ధర లభించే ప్రదేశాన్ని బట్టి మరియు వినియోగదారుని అవుసరాల మీద ఆధారపడి ఉంటుంది. 2007లో ఘనపు మీటరుకు హోల్సేల్ లో $7 ఉన్న ఈ ధర ఏప్రిల్ 2008 నాటికి $10 అయ్యింది.[3] ఐరోపాలో సహజ వాయువు వ్యాపారం ఇతర వినియోగ వస్తువులలాగా జరుగుతుంటుంది. ఇతర ప్రాంతాలలో LNG (liquified natural ga) మరియు LPG (liquified petroleum gas) వ్యాపారాలు స్పాట్ డెలివరీ విధానంలో సాగుతాయి. లేదా దీర్ఘ కాలిక కంట్రాక్టులు కుదుర్చుకోవడం కూడా జరుగుతుంది.
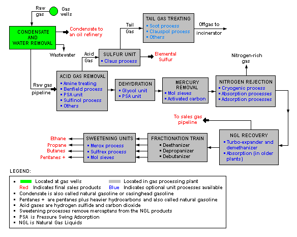
సహజ వాయువు శుద్ధి
సహజ వాయువును ప్రాసస్ చేసే ఒక కర్మాగారంలో జరిగే ప్రక్రియలు క్రింద చూపిన బ్లాక్ డయాగ్రమ్లో చూపబడ్డాయి. ఈ ప్రక్రియల ద్వారా భూమినుండి వెలువడే ముడి సహజ వాయువు వినియోగదారులకు ఉపయోగపడే గ్యాస్గా మారుతుంది. ఈ ప్రక్రియలలో సల్ఫర్, ఇథేన్, ప్రొపేన్, బ్యుటేన్, పెంటేన్లు వంటి అనేక ఉప ఉత్పత్తులు కూడా లభిస్తాయి.[4][5]

నిల్వ, రవాణా

సహజ వాయువు సాంద్రత తక్కువగా ఉండటం చేత దీని వాడుకలో ప్రధాన సమస్య నిల్వ మరియు రవాణా. పైప్లైన్ల ద్వారా సహజ వాయువు రవాణా తక్కువ ఖర్చుతో కూడిన పనే అయినా సముద్రాలకు ఆవల ఉన్న ప్రదేశాలకు వీటి ద్వారా రవాణా చేయ కష్టం. సాంకేతికంగా ఇటీవల సాధించిన ప్రగతి వల్ల ఇది కొంతవరకు సాధ్యమవుతున్నది. నార్త్ అమెరికా లోని చాలా పైప్లైన్లు వాటి గరిష్ఠ పరిమాణాన్ని చేరుకున్నాయి. దీంతో కొందరు విశ్లేషకులు శీతల ప్రదేశాల్లో కొరత తప్పదని తమ వాదనలను వినిపిస్తున్నారు.
సముద్ర మార్గాలలో ద్రవీకృత సహజ వాయువు (liquefied natural gas)- LNG - రవాణా చేయడానికి ఎల్.ఎన్.జి. రవాణా నౌకలు వాడుతారు. భూమి మీద తక్కువ దూరంలో ద్రవీకృత సహజ వాయువు లేదా పీడిత సహజ వాయువు (compressed natural gas) -CNG - రవాణా చేయడానికి ట్యాంకర్ ట్రక్కులు వాడుతారు. అయితే పైపులైన్లకంటే ఈ విధమైన రవాణా మరింత ఖర్చుతో కూడుకొన్నది. అంతే కాకుండా లోడింగ్ చేసే చోట ద్రవీకరణకు, అన్లోడింగ్ చేసే చోట గ్యాసీకరణకు అదనపు కర్మాగారాల అవసరం ఉంటుంది.

ఇదివరకు పెట్రోలియమ్ ఉత్పాదనలో వెలువడిన గ్యాస్ను వినియోగించుకొనే అవకాశాలుండేవి కావు. అప్పుడు పెట్రోలియమ్ బావుల వద్ద గ్యాస్ను మండించి వేసేవారు. (gas flare). ఇలా గ్యాస్ను వ్యర్ధం చేయడం ఇప్పుడు చాలా చోట్ల నిషేధించారు. ఇప్పుడు ఆ గ్యాస్ను తిరిగి బావిలోకి పంప్ చేస్తారు. అందువల్ల పెట్రోలియమ్ నిల్వలను వెలికి తీయడం మరింత పూర్తిగా సాధ్యమౌతుంది. గ్యాస్ను కూడా తరువాత వినియోగించుకోవచ్చును. గ్యాస్ను సాధారణంగా విద్యుదుత్పాదనకు, సముద్రపు నీటినుండి మంచి నీటి ఉత్పాదనకు అధికంగా వాడుతారు. వినియోగం కంటే ఉత్పాదన అధికంగా ఉన్నపుడు సహజ వాయువును భూమి లోపలి పెద్దపెద్ద గుహలు లేదా సొరంగాలు (underground caverns)లో నిలువ చేస్తుంటారు. పెద్దపెద్ద గ్యాంస్ ట్యాంకులు కూడా నిర్మిస్తారు. ప్రపంచంలో 84% గ్యాస్ కేవలం 15 దేశాలలోనే జరుగుతున్నది. కనుక అంతర్జాతీయ వాణిజ్యంలోను, రాజకీయ సంబంధాలలోను, ఆర్థిక వ్యవస్థలోను గ్యాస్ విషయాలు (ఉత్పత్తి, రవాణా, పైపులైనుల మార్గాలు వంటివి) ప్రముఖమైన స్థానం వహిస్తున్నాయి.[6]
సహజ వాయువు ఉపయోగాలు
- విద్యుదుత్పత్తి
గ్యాస్ టర్బైన్లనూ, స్టీమ్ టర్బైన్లనూ ఉపయోగించి సహజ వాయువు నుంచి విద్యుత్తు ఉత్పత్తి చేస్తారు. ఇలా నిర్వహించే కంబైన్డ్ సైకిల్ పద్ధతిలో ఎక్కువ ఉత్పాదకతను పొందవచ్చు. సహజ వాయువు ఇతర శిలాజ ఇంధనాలకంటే బాగా పూర్తిగా దహనం అవుతుంది. తద్వారా తక్కువ బొగ్గుపులుసు వాయువును విడుదల చేస్తుంది. ఒకే పరిమాణంలో ఉష్ణాన్ని ఉత్పత్తి చేయాలంటే సహజ వాయువు పెట్రోలియం కన్నా 30% మరియు బొగ్గు కన్నా 45% తక్కువ కార్బన్ డయాక్సైడ్ ను విడుదల చేస్తుంది.[7] కనుక కంబైన్డ్ సైకిల్ పద్ధతి ద్వారా ఉత్పత్తి అయ్యే విద్యుత్తు మరింత చౌకయినది, మూల పదార్ధాన్ని ఎఫిషియెంట్గా వాడుకుంటుంది.ఫ్యూయల్ సెల్ సాంకేతిక పరిజ్ఞానం ముందుముందు మరింత మంచి విద్యుదుత్పాదక విధానం అవుతుందని ఆశిస్తున్నారు.
- ఉదజని
సహజవాయువు నుంచి హైడ్రోజన్ రిఫార్మర్ అనే ప్రక్రియ ద్వారా హైడ్రోజన్ ను ఉత్పత్తి చేస్తారు. హైడ్రోజన్ వల్ల చాలా ఉపయోగాలున్నాయి. రసాయన పరిశ్రమల్లోనూ, హైడ్రోజినేటింగ్ ఏజంట్ గానూ, నూనె శుద్ధి పరిశ్రమల్లోనూ, హైడ్రోజన్ తో నడిచే వాహనాల్లోనూ ఇంధనంగా ఉపయోగిస్తారు.
- సహజ వాయువుతో నడిచే వాహనాలు

కంప్రెస్డ్ సహజ వాయువు (మీథేన్) వాహనాలలో వాడే సాంప్రదాయిక ఇంధనాలైన గ్యాసోలిన్ (పెట్రోల్), మరియు డీజిల్ మొదలైన వాటికి ప్రత్యామ్నాయం. 2005 సంవత్సరం వరకూ అర్జెంటీనా, బ్రెజిల్, పాకిస్థాన్, ఇటలీ, ఇరాన్, మరియు అమెరికా దేశాలు అత్యధిక సంఖ్యలో సహజ వాయువుతో నడిచే వాహనాలను కలిగి ఉన్నాయి.[8] ఈ ఇంధనపు శక్తి సామర్థ్యం దాదాపు పెట్రోల్ సామర్థ్యంతో సమానం. కానీ ఆధునిక డీజిల్ ఇంజిన్లతో పోలిస్తే మాత్రం కొద్దిగా తక్కువే. పాత పెట్రోల్ ఇంజను వాహనాలను గ్యాస్తో నడవడానికి మార్చినపుడు వాటి ఇంజనులో కంప్రెషన్ రేషియో తక్కువగా ఉండడం వలన వాటి సామర్థ్యం కొంత (10%-15%) తక్కువగా ఉంటుంది. అయితే CNG కోసం తయారు చేసిన ఇంజనులను ఆక్టేన్ నెంబరు 120-130 మధ్య పని చేసేలా డిజైన్ చేస్తారు గనుక ఈ సమస్య అధిగమించబడుతుంది.
- గృహావసరాలు
సహజ వాయువును ఇళ్ళలో వంట చేయడానికి, ఓవెన్లలోనూ, బట్టలు ఆరబెట్టే యంత్రాలలోనూ, ఎయిర్ కండిషనింగ్ లో కూడా ఉపయోగిస్తారు. గృహావసరాలంటే బాయిలర్లు, కొలుములు, హీటర్లు/గీజర్లు మొదలైనవి. కంప్రెస్డ్ సహజ వాయువును కొన్ని ఇళ్ళలో పైప్లైన్ తో సంభంధం లేకుండా వాడవచ్చు కానీ లిక్విడ్ పెట్రోలియం గ్యాస్ దీని కన్నా మరింత చవకైనది కాబట్టి ఎక్కువగా గృహావసరాలకు దీన్నే వాడుతున్నారు.
- ఎరువు
హేబర్ విధానం ద్వారా అమ్మోనియం ఎరువులు తయారు చేసే ప్రక్రియలో సహజ వాయువును ముడిసరుకుగా వాడుతారు.
- విమాన యానం
రష్యన్ విమాన తయారీ సంస్థ తపలేవ్ ద్రవరూప సహజ వాయువు మరియు ఉదజనితో నడిచే విమానాన్ని తయారు చేసే పనిలో ఉంది..[9] ఈ కార్యక్రమాన్ని 1970ల నుంచి నిర్వహిస్తున్నారు. దీని ముఖ్యోద్దేశ్యం LNG, మరియు హైడ్రోజన్ లతో నడిచే కొన్ని ప్యాసింజర్ విమానాలను, మరియు సరుకులు చేరవేసే విమానాలను తయారు చేయడం. ఇవి కనుక అమల్లోకి వస్తే ఆపరేటింగ్ ఖర్చులను 5000 రూబుళ్ళు ( 218 డాలర్లు) వరకు తగ్గించవచ్చునని ఆ సంస్థ భావిస్తోంది. అదే సమయంలో హానికరమైన వాయువులైన కార్బన్ మోనాక్సైడ్, నత్రజని ఆధారిత వాయువుల కాలుష్యాన్ని తగ్గించవచ్చునని వీరి ఆలోచన.
జెట్ ఇంజన్ లో ద్రవరూప మీథేన్ వల్ల ముఖ్య ప్రయోజనం ఏమిటంటే సాధారణ కిరోసిన్ మిశ్రమాల కన్నా దీనిలో ఎక్కువ స్పెసిఫిక్ ఎనెర్జీ ఉంటుంది. అంతే కాకుండా దీని ఉస్జ్ణోగ్రత తక్కువగా ఉండటం వల్ల దాని చుట్టూ ఉన్న గాలిని చల్లబరచి ఇంజన్ చల్లబడడానికి సహాయపడుతుంది. అమ్తేకాకుండా దీన్ని ఎక్జాస్ట్ వద్ద ఉష్ణోగ్రతను తగ్గించడానికి కూడా వాడవచ్చు.
- ఇతర ఉపయోగాలు
బాయిలరులలో ఇంధనంగా కూడా ఉపయోగిస్తారు. సహజ వాయువును టెక్స్టైల్స్, గ్లాస్, ప్లాస్టిక్స్, రంగుల మొదలైన ఉత్పత్తుల తయారీలో ఉపయోగిస్తారు.
పర్యావరణ ప్రభావాలు
- గ్లోబల్ వార్మింగ్
సహజ వాయువు శిలాజ ఇంధనాలలోకెల్లా శుద్ధమైనదిగా పేర్కొనవచ్చు. ఎందుకంటే ఇది బొగ్గు లేదా నూనె కన్నా తక్కువ బొగ్గుపులుసు వాయువును విడుదల చేస్తుంది.[7] కానీ ఇది కూడా చెప్పుకోదగ్గ స్థాయిలో కాలుష్యానికి కారణభూతమే కాకుండా రానున్న రోజుల్లో ఎక్కువ కావచ్చునని అంచనా వేస్తున్నారు. IPCC నాలుగవ నిర్ధారణ నివేదిక ప్రకారం 2004 వ సంవత్సరానికి గాను సహజ వాయువు 5,300 మెట్రిక్ టన్నులు CO2 విడుదల చేయగా బొగ్గు 10,600 మరియు నూనెలు (పెట్రోల్, డీజిల్) 10,200 మెట్రిక్ టన్నులు విడుదల చేశాయి. కానీ ఒక ప్రత్యేక నివేదిక ప్రకారం 2030 వ సంవత్సరానికి సహజ వాయువు 11,000, బొగ్గు 8400 మరియు ఆయిల్ 17,200 మెట్రిక్ టన్నుల CO2 విడుదల చేయవచ్చునని అంచనా వేశారు.[10]
ఉత్పాదక వనరులు
- ఉత్పత్తి
సహజ వాయువును చమురు బావుల నుంచి మరియు సహజ వాయు నిక్షేపాల నుంచి ఉత్పత్తి చేస్తారు. చమురు బావుల నుండి ఉత్పత్తి చేసిన గ్యాస్ ను కేసింగ్హెడ్ గ్యాస్ లేదా అసోసియేటెడ్ గ్యాస్ అంటారు. సహజ వాయు పరిశ్రమ విభిన్న రీతులలో సోర్ గ్యాస్, టైట్ గ్యాస్, షేల్ గ్యాస్, కోల్బెడ్ మీథేన్ మొదలైన వనరుల నుంచి గ్యాస్ ఉత్పత్తి చేసేందుకు ప్రయత్నిస్తూంది.
ప్రపంచంలో అన్నింటికన్నా పెద్దదైన వాయు నిక్షేపాలు ఖతార్లో ఉన్నాయి. ఇక్కడ సుమారు 25 ట్రిలియన్ ఘనపు మీటర్ల పరిమాణంలో నిక్షేపాలున్నట్లు అంచనా.[11] సరైన పరిమాణంలో ఉత్పత్తి చేయడం ద్వారా ఈ నిల్వలు 200 సంవత్సరాల వరకు వాడవచ్చు. రెండవ అతి పెద్ద సహజ వాయు నిల్వలు ఇరాన్ లోని పర్షియన్ గల్ఫ్ ప్రాంతంలో సౌత్ పార్స్ అనే చోట ఉన్నాయి. ఇక్కడ 8 నుంచి 14 ట్రిలియన్ క్యూబిక్ మీటర్ల నిక్షేపాలు ఉండవచ్చునని అంచనా.[12]
- టౌన్ గ్యాస్
టౌన్ గ్యాస్ అనగా మీథేన్ మరియు హానికరమైన కార్బన్ మోనాక్సైడ్ లాంటి ఇతర వాయువుల మిశ్రమం. దీన్ని బొగ్గును ఒక ప్రత్యేక రసాయనిక ప్రక్రియకు గురి చేయడం ద్వారా ఉత్పత్తి చేయవచ్చు. ఈ పద్ధతి చారిత్రాత్మకమైనదప్పటికీ ప్రాంతీయంగా చాలా చోట్ల వాడుతున్నారు. ఇప్పటి వసతులతో దృష్టిలో ఉంచుకుని పరిశీలిస్తే రానున్న కాలానికి ఇదొక ప్రత్యామ్నాయంగా పరిగణించవచ్చు.
- బయోగ్యాస్
జీవ వ్యర్థాల నుంచి మీథేన్ ఉత్పత్తి కావడానికి అందులో ఉండే సూక్ష్మజీవులే కారణం. మీథేన్ వాతావరణంలోకి అలాగే విడుదలైతే దానిని కాలుష్యంగా పరిగణిస్తారు. కానీ ఇది వాతావరణంలోకి విడుదల కాగానే ఆక్సిడైజ్ అయ్యి కార్బన్ డయాక్సైడ్ మరియు నీరుగా విడిపోతుంది. దీని అర్థ జీవిత కాలం 7 సంవత్సరాలు అంటే ప్రతి ఏడు సంవత్సరాలకు మొత్తం భాగంలో సగం మీథేన్ కార్బన్ డయాక్సైడ్ మరియు నీరుగా మారిపోతుంది.
భవిష్యత్తులో సహజ వాయువులో ప్రధాన భాగమైన మీథేన్ ను ల్యాండ్ ఫిల్ గ్యాస్, బయోగ్యాస్ మరియు మీథేన్ హైడ్రేట్స్ నుంచి తయారు చేయడానికి అవకాశం ఉంది. ప్రత్యేకించి బయోగ్యాస్, మరియు ల్యాండ్ఫిల్ గ్యాస్ను ఇప్పటికే చాలాచోట్ల విరివిగా వాడుతున్నారు. కానీ వీటి ఉపయోగాన్ని ఇంకా గణనీయంగా పెంచవచ్చు. ల్యాండ్ఫిల్ గ్యాస్ కూడా ఒక రకమైన బయోగ్యాసే. కానీ బయోగ్యాస్ ఒకే రకమైన వ్యర్థాల నుంచి సేకరించబడుతుంది.ల్యాండ్ ఫిల్ గ్యాస్ అనేది పట్టణాల పరిసరాలలో భూమి అడుగున చెత్త పదార్ధాలను డంప్ చేసే స్థలాలనుండి వచ్చే గ్యాస్. ఇది బయటకు పోయే మార్గం లేకపోతే ప్రెషర్ పెరిగి సమస్యలు ఉత్పన్నమౌతాయి. దానిని గాలిలోకి వదిలేస్తే వాతావరణ కాలుష్యం సంభవిస్తుంది. ఇలాంటి గ్యాస్ను ఉపయోగకరంగా వాడడానికి ప్రయత్నాలు జరుగుతున్నాయి.
బయోగ్యాస్ (Biogas) సాధారణంగా వ్యవసాయ వ్యర్ధ పదార్ధాలనుండి (agricultural waste) ఉత్పన్నమౌతుంది. ఉదాహరణకు కుళ్ళిపోయిన ఆకులు, అలమలు, ఎరువులు నుండి. జనావాసాలలో నుంచి పారవేసే చెత్తనుండి సేంద్రియ పదార్ధాలు వేరు చేసి వాటిని కూడా బయోగ్యాస్కు వాడవచ్చును. దీనిని ఇంధనంగా వాడడం వలన చాలా ఆర్థిక ప్రయోజనం ఉంటుంది. చెత్తను పారవేసే సమస్య కూడా అదుపు అవుతుంది.
- హైడ్రేట్స్
సముద్రాల అడుగున అవశేషాలలో విరివిగా లభించే మీథేన్ హైడ్రేట్ నుంచి మీథేన్ ఉత్పత్తి చేయవచ్చునని ఊహిస్తున్నా ఇప్పటి వరకూ దీన్ని వెలికితీసే సాంకేతిక పరిజ్ఞానం అందుబాటు లోకి రాలేదు.
రక్షణ
సాధారణంగా సహజ వాయువు రంగు, వాసన లేనిది. కనుక ఇది ఎక్కడైనా లీక్ అయినా గాని తెలియదు. అందువలన ప్రమాదం సంభవించవచ్చును. 1937లో అమెరికాలో న్యూ లండన్ స్కూలు పేలుడులో ఇలానే జరిగింది. గ్యాస్ లీక్ అయినా గాని ఎవరూ గమనించకంపోవడం వలన ప్రేలుడు జరిగి 300 మందు విద్యార్థులు, ఇతరులు మరణించారు. అందుకని సరఫరా చేసే ముందు సహజవాయువులో కొంచెం కుళ్ళు కంపు కొట్టే, హానికరం కాని, వాసన పదార్ధాలు కలుపుతారు. అలాంటి వాటిలో t-butyl mercaptan ఒకటి.
గనులలో రాతి పొరల మధ్యనుండి వెలువడే మిథేన్ వాయువు చాలా హానికరం కావచ్చును. అది వాసన లేనందున దాన్ని మామూలుగా గుర్తించలేరు. అందుకు ప్రత్యేకమైన సెన్సర్ (sensors)లను వాడుతారు. డేవీ రక్షణ దీపం (en:Davy lamp) ఇలాంటి పరికరాలలో చాలా ప్రసిద్ధి చెందింది. ఇళ్ళలో జరిగే గ్యాస్ లీక్ (gas leak)ల కారణంగా జరిగే ప్రమాదాలు ఆ గ్యాస్ మరీ ఎక్కువ పరిమాణంలో పోగుపడినప్పుడే జరుగుతాయి. కోట్ల మందికి గ్యాస్ సరఫరా జరుగుతున్నదన్న విషయాన్ని గమనిస్తే గ్యాస్ లీక్ల వల్ల జరిగే ప్రమాదాలు చాలా అరుదు అనే చెప్పాలి. కొన్ని గ్యాస్ ఉత్పత్తి స్థలాలలో వెలువడే హైడ్రోజెన్ సల్ఫైడ్ (hydrogen sulfide - H2S ) గ్యాస్ విషపూరితం. సహజ వాయువునుండి ఇలాంటి గ్యాస్ను తీసివేయడానికి అమీన్ గ్యాస్ ట్రీటింగ్ అనే ప్రక్రియను వాడుతారు.[13].
కొన్ని సహజవాయువు బావులలో గ్యాస్ వెలికి తీయడం వల్ల భూమి లోపల ప్రెషర్ తగ్గి అక్కడ భూమి క్రుంగి పోయే ప్రమాదం ఉంది. ఇంధనంగా సహజవాయువు ఉపయోగించే చోట అది సరిగ్గా దహనం కాకపోతే అక్కడ కార్బన్ మోనాక్సైడ్ (carbon monoxide) వెలువడుతుంది. ఇది రంగు, వాసన లేని చాలా విషపురితమైన వాయువు. అనేక మరణాలకు ఇది కారణమౌతుంది. ఇలాంటి వాటినుండి రక్షణ కోసం కార్బన్ మోనాక్సైడ్ డిటెక్టర్లు అభిస్తున్నాయి.
ఇవి కూడా చూడండి
మూలాలు
- Natural gas overview
- Heat value definitions. WSU website. Retrieved 2008-05-19.
- Graph of Natural Gas Futures Prices - NYMEX
- Natural Gas Processing: The Crucial Link Between Natural Gas Production and Its Transportation to Market
- Example Gas Plant
- The Contours of the New Cold War
- Natural Gas and the Environment
- International Statistics (IANG website page)
- PSC Tupolev - Development of Cryogenic Fuel Aircraft
- Background note: Qatar
- "Pars Special Economic Energy Zone". Pars Special Economic Energy Zone. Retrieved 2007-07-17.
- NaturalGas.org - Processing Natural Gas
బయటి లింకులు
- American Gas Association - distributor trade group
- CERA - Energy research group's Natural Gas Research
- DOE/EIA Natural Gas Data Page
- Economic History - Manufactured and Natural Gas Industry
- Interstate Natural Gas Association of America - pipeline trade group
- Natural Gas Supply Association - producer trade group
- Oil and Gas Eurasia - Oil and Gas News, Technology and Analysis
